From Prompt to Payload: LAMEHUG’s LLM-Driven Cyber Intrusion
Last July 2025, CERT-UA identified a new and unusually sophisticated threat: LAMEHUG, a malware family that uniquely integrates artificial intelligence into its attack workflow. Unlike traditional malware, LAMEHUG leverages large language models (LLMs) hosted on Hugging Face to dynamically generate commands for reconnaissance, data theft, and system manipulation in real time. Delivered via spear-phishing emails disguised as official documents, it targets Windows environments, harvesting credentials and sensitive files while adapting its behavior to evade detection.
This approach represents a new step in malware development, moving beyond simple automation to attacks that adapt their behavior in real time, making them harder to predict and defend against. In this blog, the Splunk Threat Research Team (STRT) analyzes the LAMEHUG malware, examining its tactics and techniques to provide insights that can help SOC analysts and blue teamers to identify and respond to such threats.
Analysis
Phishing: Spearphishing Attachment (T1566.001)
According to CERT-UA, this malware was distributed as a phishing attachment disguised as an AI canvas or image generator application. This is also reflected in the file names used, such as AI_generator_uncensored_Canvas_PRO_v0.9.exe and AI_image_generator_v0.95.exe.
Figure 01 shows the core Python script of one sample, which pretends to function as an image generator by accepting user prompts and generating images through the Hugging Face API. However, the script also reveals its malicious behavior: immediately after the initialization of the Image_API_URL variable, a separate thread is launched that calls the LLM_QUERY_EX() function responsible for executing the malware’s malicious activities.
Another variant of the LAMEHUG malware decodes and drops a dummy PDF file, designed to appear as a legitimate document when the victim opens the payload. Figure 02 illustrates the core routine of this variant: after launching a thread to execute the LLM_QUERY_EX() function, the malware proceeds to call the xlsx_open() function, which is responsible for dropping the decoy PDF file.
Windows Command Shell (T1059.003)
The xlsx_open() function is responsible for decoding a large Base64-encoded string, which represents a dummy PDF file. This file is dropped into the C:\ProgramData directory and then executed via a cmd.exe subprocess, as shown in Figure 3.
Figure 03: Decoding and Dropping Decoy PDF File
Figure 04 illustrates how the large Base64 string can be decoded to extract the dummy PDF file, which is used to trick the victim into believing the phishing attachment is a legitimate document. Figure 05 provides a snippet of the decoded PDF, revealing that the content specifically targeted a government agency or department.
LLM Query
This malware leverages the LLM Qwen 2.5-Coder-32B-Instruct model through the HuggingFace[.]co service API to generate Windows commands, executed with system administrator–level privileges. The malicious commands are primarily used to:
- Collect system information and save the output to C:\ProgramData\info\info.txt.
- Recursively copy documents from various targeted directories into C:\ProgramData\info, consolidating sensitive files for potential exfiltration.
Figure 06 shows a code snippet from the LLM_QUERY_EX() function, which constructs the prompt message sent to the LLM via the HuggingFace API. The function then executes the LLM’s response Windows command shell instructions used to steal information from the compromised host.
System Information Discovery (T1082) and Automated Collection (T1119)
By intercepting and analyzing the LLM’s responses to the prompt queries issued by the LAMEHUG malware, STRT was able to reconstruct the Windows commands executed on the compromised host for the purpose of data theft. Figure 7 illustrates the LLM’s responses for two separate prompt queries generated by the malware. These commands leverage utilities such as systeminfo, wmic, whoami, and dsquery to collect detailed system information, while xcopy.exe is used to gather targeted documents from multiple folder paths.
Exfiltration Over C2 Channel(T1041)
All of the data and information collected by LAMEHUG malware is exfiltrated to its command-and-control (C2) server. Figure 8 illustrates one such C2 server using the SSH protocol. The figure reveals the IP address of the server, as well as the username and password credentials used by the malware to transmit the stolen data. This demonstrates how the malware establishes a direct, authenticated connection to the remote server to securely transfer sensitive information from the compromised host.
Another variant of this malware encodes the LLM query prompt message sent to the LLM model and also uses HTTP POST requests to exfiltrate sensitive data from the compromised host to its C2 server. Figure 9 illustrates the Base64-encoded prompt message, as well as the HTTPS C2 server endpoint: stayathomeclasses[.]com/slpw/up[.]php.
Figure 09: LAMEHUG HTTPS C2 Server
Detection
The following analytic detects the use of WMIC (Windows Management Instrumentation Command-line) for CPU discovery, often executed with commands such as “wmic cpu get name” This behavior is commonly associated with reconnaissance, where adversaries seek to gather details about system hardware, assess processing power, or determine if the environment is virtualized.
| tstats `security_content_summariesonly` count min(_time) as firstTime max(_time) as lastTime from datamodel=Endpoint.Processes
where `process_wmic` (Processes.process="* cpu*")
by Processes.action Processes.dest Processes.original_file_name
Processes.parent_process Processes.parent_process_exec Processes.parent_process_guid Processes.parent_process_id Processes.parent_process_name Processes.parent_process_path Processes.process Processes.process_exec Processes.process_guid Processes.process_hash Processes.process_id Processes.process_integrity_level Processes.process_name Processes.process_path Processes.user Processes.user_id Processes.vendor_product
| `drop_dm_object_name(Processes)`
| `security_content_ctime(firstTime)`
| `security_content_ctime(lastTime)`
Windows Wmic DiskDrive Discovery
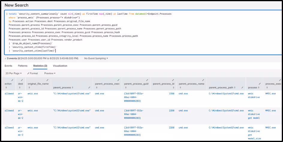
The following analytic detects the use of Windows Management Instrumentation Command-line (WMIC) for disk drive discovery activities on a Windows system. This process involves monitoring commands such as “wmic diskdrive” which are often used by administrators for inventory and diagnostics but can also be leveraged by attackers to enumerate hardware details for malicious purposes.
| tstats `security_content_summariesonly` count min(_time) as firstTime max(_time) as lastTime from datamodel=Endpoint.Processes
where `process_wmic` (Processes.process="* diskdrive*")
by Processes.action Processes.dest Processes.original_file_name
Processes.parent_process Processes.parent_process_exec Processes.parent_process_guid Processes.parent_process_id Processes.parent_process_name Processes.parent_process_path Processes.process Processes.process_exec Processes.process_guid Processes.process_hash Processes.process_id Processes.process_integrity_level Processes.process_name Processes.process_path Processes.user Processes.user_id Processes.vendor_product
| `drop_dm_object_name(Processes)`
| `security_content_ctime(firstTime)`
| `security_content_ctime(lastTime)`
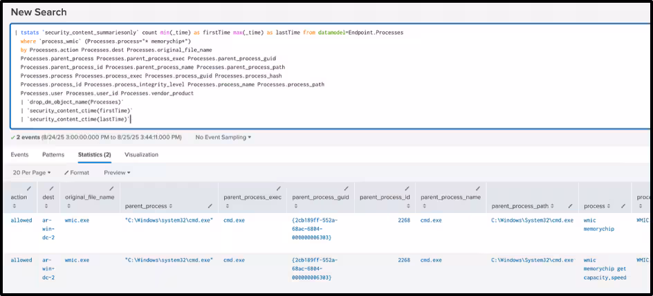
Windows Wmic Memory Chip Discovery
The following analytic detects the execution of Windows Management Instrumentation Command-line (WMIC) commands related to memory chip discovery on a Windows system. Specifically, it monitors instances where commands such as “wmic memorychip” are used to retrieve detailed information about installed RAM modules.
| tstats `security_content_summariesonly` count min(_time) as firstTime max(_time) as lastTime from datamodel=Endpoint.Processes
where `process_wmic` (Processes.process="* memorychip*")
by Processes.action Processes.dest Processes.original_file_name
Processes.parent_process Processes.parent_process_exec Processes.parent_process_guid Processes.parent_process_id Processes.parent_process_name Processes.parent_process_path Processes.process Processes.process_exec Processes.process_guid Processes.process_hash Processes.process_id Processes.process_integrity_level Processes.process_name Processes.process_path Processes.user Processes.user_id Processes.vendor_product
| `drop_dm_object_name(Processes)`
| `security_content_ctime(firstTime)`
| `security_content_ctime(lastTime)`
Windows Wmic Network Discovery
The following analytic detects the execution of Windows Management Instrumentation Command-line (WMIC) commands used for network interface discovery on a Windows system. Specifically, it identifies commands such as “wmic nic” that retrieve detailed information about the network adapters installed on the device.
| tstats `security_content_summariesonly` count min(_time) as firstTime max(_time) as lastTime from datamodel=Endpoint.Processes
where `process_wmic` (Processes.process="* nic*")
by Processes.action Processes.dest Processes.original_file_name
Processes.parent_process Processes.parent_process_exec Processes.parent_process_guid Processes.parent_process_id Processes.parent_process_name Processes.parent_process_path Processes.process Processes.process_exec Processes.process_guid Processes.process_hash Processes.process_id Processes.process_integrity_level Processes.process_name Processes.process_path Processes.user Processes.user_id Processes.vendor_product
| `drop_dm_object_name(Processes)`
| `security_content_ctime(firstTime)`
| `security_content_ctime(lastTime)`
Windows Wmic Systeminfo Discovery
The following analytic detects the execution of Windows Management Instrumentation Command-line (WMIC) commands used for computer system discovery on a Windows system. Specifically, it monitors for commands such as “wmic computersystem” that retrieve detailed information about the computer’s model, manufacturer, name, domain, and other system attributes.
| tstats `security_content_summariesonly` count min(_time) as firstTime max(_time) as lastTime from datamodel=Endpoint.Processes
where `process_wmic` (Processes.process="* computersystem*")
by Processes.action Processes.dest Processes.original_file_name
Processes.parent_process Processes.parent_process_exec Processes.parent_process_guid
Processes.parent_process_id Processes.parent_process_name Processes.parent_process_path
Processes.process Processes.process_exec Processes.process_guid Processes.process_hash
Processes.process_id Processes.process_integrity_level Processes.process_name Processes.process_path
Processes.user Processes.user_id Processes.vendor_product
| `drop_dm_object_name(Processes)`
| `security_content_ctime(firstTime)`
| `security_content_ctime(lastTime)`
Figure 14: Windows Wmic Systeminfo Discovery Detection
Windows Net System Service Discovery
The following analytic detects the enumeration of Windows services using the net start command, which is a built-in utility that lists all running services on a system. Adversaries, system administrators, or automated tools may use this command to gain situational awareness of what services are active, identify potential security software, or discover opportunities for privilege escalation and lateral movement.
| tstats `security_content_summariesonly` count min(_time) as firstTime max(_time) as lastTime from datamodel=Endpoint.Processes
where `process_net` (Processes.process="* start*")
by Processes.action Processes.dest Processes.original_file_name
Processes.parent_process Processes.parent_process_exec Processes.parent_process_guid Processes.parent_process_id Processes.parent_process_name Processes.parent_process_path Processes.process Processes.process_exec Processes.process_guid Processes.process_hash Processes.process_id Processes.process_integrity_level Processes.process_name Processes.process_path Processes.user Processes.user_id Processes.vendor_product
| `drop_dm_object_name(Processes)`
| `security_content_ctime(firstTime)`
| `security_content_ctime(lastTime)`
Windows File Collection Via Copy Utilities
The following analytic detects the use of Windows command-line copy utilities, such as xcopy.exe, to systematically collect files from user directories and consolidate them into a centralized location on the system. This activity is often indicative of malicious behavior, as threat actors frequently use such commands to gather sensitive information, including documents with .doc, .docx, and .pdf extensions.
| tstats `security_content_summariesonly` count min(_time) as firstTime max(_time) as lastTime from datamodel=Endpoint.Processes
where `process_copy` Processes.process IN ("*.doc","*.docx*","*.xls*","*.xlsx*","*.ppt*","*.pptx*","*.log*","*.txt*","*.db*","*.7z*","*.zip*","*.rar*","*.tar*","*.gz*","*.jpg*","*.gif*","*.png*","*.bmp*","*.pdf*","*.rtf*")
by Processes.action Processes.dest Processes.original_file_name
Processes.parent_process Processes.parent_process_exec Processes.parent_process_guid Processes.parent_process_id Processes.parent_process_name Processes.parent_process_path Processes.process Processes.process_exec Processes.process_guid Processes.process_hash Processes.process_id Processes.process_integrity_level Processes.process_name Processes.process_path Processes.user Processes.user_id Processes.vendor_product
| `drop_dm_object_name(Processes)`
| `security_content_ctime(firstTime)`
| `security_content_ctime(lastTime)`
The following analytic detects DNS queries initiated by the Windows AI Platform to domains associated with Hugging Face, a popular provider of machine learning models and services. Monitoring for such DNS requests is important because it can reveal when systems are reaching out to external AI platforms, which may indicate the use of third-party AI resources or the transfer of sensitive data outside the organization’s environment.
`sysmon` EventCode=22 process_name IN ("python.exe", "cmd.exe", "rundll32.exe","powershell.exe", "pwsh.exe") QueryName= "router.huggingface.co"
| rename dvc as dest
| stats count min(_time) as firstTime max(_time) as lastTime
by answer answer_count dest process_exec process_guid process_name query query_count reply_code_id signature signature_id src user_id
vendor_product QueryName QueryResults QueryStatus
| `security_content_ctime(firstTime)`
| `security_content_ctime(lastTime)`
Overall LAMEHUG Splunk Analytic Story consists of 14 detections.
IOC
Learn More
This blog helps security analysts, blue teamers and Splunk customers identify LAMEHUG malware by enabling the community to discover related tactics, techniques, and procedures used by threat actors and adversaries. You can implement the detections in this blog using the Enterprise Security Content Updates app or the Splunk Security Essentials app. To view the Splunk Threat Research Team's complete security content repository, visit research.splunk.com.
Feedback
Any feedback or requests? Feel free to put in an issue on Github and we’ll follow up. Alternatively, join us on theSlack channel #security-research. Follow these instructions. If you need an invitation to our Splunk user groups on Slack.
Contributors
We would like to thank Teoderick Contreras for authoring this post and the entire Splunk Threat Research Team for their contributions: Michael Haag, Nasreddine Bencherchali, Lou Stella, Bhavin Patel, Rod Soto, Eric McGinnis, Patrick Bareiss, Raven Tait and Jose Hernandez.
Related Articles

Predicting Cyber Fraud Through Real-World Events: Insights from Domain Registration Trends

When Your Fraud Detection Tool Doubles as a Wellness Check: The Unexpected Intersection of Security and HR

Splunk Security Content for Threat Detection & Response: November Recap

Security Staff Picks To Read This Month, Handpicked by Splunk Experts

Behind the Walls: Techniques and Tactics in Castle RAT Client Malware

AI for Humans: A Beginner’s Field Guide

Splunk Security Content for Threat Detection & Response: November 2025 Update

Operation Defend the North: What High-Pressure Cyber Exercises Teach Us About Resilience and How OneCisco Elevates It
